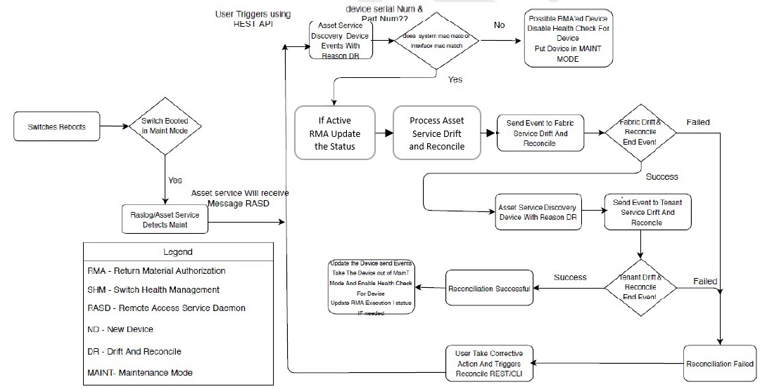
XCO supports drift and reconcile (DRC) of a configuration at device level. A single device configuration is compared with XCO. If there is a drift in the configuration, it is conciled. XCO provides APIs to initiate drift and reconcile requests. Use the XCO command efa inventory drift-reconcile execute to run a manual DRC.
Drift and reconcile is also activated during the following operations:
Drift and reconcile operations are run in parallel across all devices in the fabric. It ensures that the multiple DRC operations that take place during fabric-wide firmware-download (FWDL) or reboot of multiple devices together, run in parallel, and hence, reduce the overall maintenance window.

Note
If maintenance-mode-enable on reboot is not set on the devices, Data Consistency is not guaranteed and drift and reconciliation operation is skipped.



Note
When any attribute under "router bgp" is drifted, XCO also reconciles the cluster configuration to ensure that the BGP neighbors of MCT are reconciled, and this shows up as cluster reconciled success in addition to routerbgp.